FlySpeed SQL Query 4.10.7.0 Portable

FlySpeed SQL Query to odpowiednie narzędzie do pracy z danymi i zapytaniami SQL za pomocą wizualnego kreatora zapytań ad hoc. Ta aplikacja Windows łączy się ze wszystkimi nowoczesnymi serwerami baz danych i współpracuje ze wszystkimi popularnymi bazami danych dla komputerów stacjonarnych i formatami plików biurowych (CSV, Excel).
Dzięki FlySpeed SQL Query możesz przeglądać i edytować dane w formie siatki lub za pośrednictwem dostosowywanego widoku formularza, szybko znajdować i filtrować dane oraz konfigurować widoki główne i szczegółowe, więc praca z danymi będzie przyjemnością.
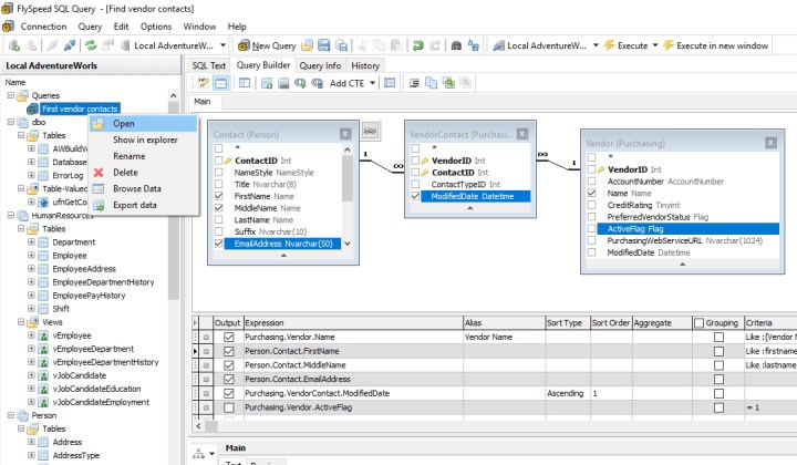
Wizualny projektant zapytań umożliwia tworzenie nowych zapytań SQL metodą drag’n’drop i wizualne przedstawianie gotowych zapytań. Dzięki temu analiza, tworzenie i modyfikowanie zapytań SQL jest znacznie prostsze. Używając FlySpeed SQL Query, możesz budować parametryzowane zapytania i przeglądać dane z połączonych tabel za pomocą kluczy.
Twoje zapytania zostaną zapisane wraz z połączeniem z bazą danych tuż obok drzewa obiektów bazy danych, dzięki czemu będziesz mógł kontynuować pracę od miejsca, w którym ostatnio się zatrzymałeś. Historia wykonania zapytania SQL jest zapisywana automatycznie. Wszystkie ustawienia użyte podczas ostatniej sesji zostaną przywrócone przy następnym uruchomieniu FlySpeed SQL Query.
Niektóre funkcje FlySpeed SQL Query:
- Połącz się z najpopularniejszymi serwerami baz danych natywnie lub za pomocą ODBC i OLE DB.
- Przeglądaj i edytuj dane z tabel i zapytań w siatce lub za pomocą dostosowywanego widoku formularza.
- Błyskawicznie znajduj, sortuj i filtruj dane oraz uzyskuj podsumowania za pomocą kilku kliknięć.
- Projektuj zapytania SQL wizualnie bez znajomości języka SQL.
- Analizuj złożone zapytania SQL, przedstawiając je wizualnie.
- Natychmiast zobacz dane zwrócone przez dowolne podzapytanie.
- Edytuj zapytania SQL za pomocą profesjonalnego edytora z uzupełnianiem kodu i podświetlaniem składni.
- Miej swoje zapytania na wyciągnięcie ręki, zapisując je wraz z połączeniem z bazą danych.
- Niech historia wykonywania zapytań SQL i ustawienia przeglądania danych będą automatycznie zapisywane między sesjami roboczymi.
- Eksportuj dane do plików Excel, Text, CSV, HTML i XML – dostępne tylko w wersji FlySpeed SQL Query Tool Standard.
- Wydrukuj dane i zapisz je w formacie PDF – dostępne tylko w wersji FlySpeed SQL Query Tool Standard.
- Pracuj w dowolnym systemie operacyjnym Windows od 98 do Windows 10 (w tym wersje serwerowe i 64-bitowe).
Narzędzie FlySpeed SQL Query zostało pomyślnie przetestowane z następującymi bazami danych:
-Microsoft SQL Server
-Oracle
-MySQL
-Microsoft Jet 4 Engine: MS Access, MS Excel – FlySpeed SQL Query może pracować z plikami MS Access i MS Excel bez konieczności instalowania pakietu MS Office
-PostgreSQL
-InterBase
-Firebird
-IBM DB2 (Universal, AS/400)
-Informix
-Sybase ASA, ASE
-Advantage DB
-Pervasive PSQL
-SQLite
-Teradata
-Netezza
-DBF files (Paradox, FoxPro, dBase).

Wersja bezpłatna zapewnia w pełni funkcjonalne miejsce pracy do pracy z zapytaniami SQL i przeglądania danych wynikowych, ale poza możliwością drukowania i eksportowania danych. Może być używany do celów niekomercyjnych przez nieograniczony czas lub testowany do celów komercyjnych przez 30 dni.
Specjalna wersja przenośna (portable) pozwoli Ci mieć ustawienia połączenia z bazą danych i zapytania na wyciągnięcie ręki. Zainstaluj FlySpeed SQL Query w folderze w chmurze, na dysku sieciowym lub na dysku przenośnym i uzyskaj dostęp do danych i ustawień ze wszystkich stacji roboczych.
Działa w systemach: Windows Vista/7/8/10 – 64-bit ; XP – 32-bit
Licencja: bezpłatny z ograniczeniami (freemium)
Languages: English, French, German, Italian, Japanese, Netherlands, Polish, Rusian, Spanish.






